A New Business Model with Archimate
The digital transformation (DT) opens new opportunities and challenges to the business model. DT provides improved ways of implementing various assets, capabilities, and means for different business.
ENERGY
Alex Toguslu
2/26/20213 min read

The digital transformation (DT) opens new opportunities and challenges to the business model. DT provides improved ways of implementing various assets, capabilities, and means for different business. The current trends in digital transformation, the increased usage of digital technologies, new applications, artificial intelligence often results the change of business direction and models including the flexible automation, new partnership, revenue models. The main issue in adapting the business model is focusing on creating new values to the customers. Digitalization provides new values, high quality services, better quality data analysis, process changes, new production planning, new partners and alliances and marketing strategy. For example, business decisions are driven by data analytics rather than by the decisions coming from governing board. Customers are connected electronically to the business services offered by the organisation. The digitalisation is the use of many technologies to transform your business model to produce new values and opportunities. For business world, it is simply digital business. The new business design brings together the digital and physical worlds. Thus, the digitalisation is about changing your business model by employing digital technologies, information and integrating your operations into these ones. This definition highlights the new business model.




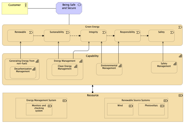
Let’s take an example. Climate change has an impact on energy suppliers to deploy sustainable and renewable energy sources. To attain the need for a cleaner and safer energy, comply with ecologic demands, the electricity market should structure itself based on smart grid technology where smart green technology may play a role as the enterprise opts to use different resources such as solar, wind etc. A change from resources initiates a new business model to create value through environmentally friendly production of energy related services such renewable, sustainable, responsible, and safe services.
This figure shows as an example of an enterprise that changes its energy sources to offer more precisely new values and services. The main change in the business model resulting from strategic choices is the new value proposition. It will include new key activities and processes, partners, customer segments, applications for the development of progressive energy related services aimed renewable, efficient sources. The company seeks sustainable solutions in managing renewable resources resulting a new business model. I take this example further based on the analysis of concrete instances of the business model components as value streams, capabilities, processes from Archimate modelling language to show the case of digitalization in relation to strategic choices and the impact on business drivers.
During the development of new busines models and strategy, the following questions can be asked
- What opportunities does DT bring to the business?
- How does digital technology enhance business values and services?
- What are the main resources and capabilities going to be implemented in DT?
- How does DT impact key activities and processes?
- How does digital technology influence business capabilities?
For business architects, the task is to elucidate the strategic choices and map them to the processes to show how an enterprise is going to provide a new value and services for the customers. A model can support to clarify and simply what we want to achieve at the end.
As described in this figure, the aim is to understand what services and values we are going to provide to the environment and the users. The values that we want to offer are essential part of the business model in digital transformation. The business model consists of three elements: a customer value proposition with services, strategic choices about how the organization should operate, key processes including people and applications. Such reference model help architects not only design it, but at the same time help to align executives’ strategic requirements and operational aspects.
Contact us
Whether you have a request, a query, or want to work with us, use the form below to get in touch with our team.


Excelsiorlaan 31,
Zaventem-Belgium

